PAGE CONTENTS
Objectives
The objective of the project is to develop a Flight Dynamics target product able to optimize the transfer trajectory of satellites using electric propulsion, from separation from launcher to GEO window insertion. The target product is integrated in GMV’s commercial focusleop product (part of GMV’s focussuite Flight Dynamics System for ground control of commercial satellites). The development is applicable for both mission analysis as well as for operations.
OPEPOR is thought of being a product born from the experience gained with the help of EPTOS (a previous ARTES 5.1 and 5.2 EOR prototype). However, it uses an adapted hybrid optimization method in order to have both benefits from direct and indirect methods without including their drawbacks. Furthermore, the hybrid method retains the high flexibility of the direct approach, hence additional operational constraints as well as orbital perturbation can be added to the system without altering the mathematical foundation.
The hybrid optimization also gives the possibility of optimizing transfer time or mass consumption. Mass consumption optimization can be achieved by introducing coasting arcs in the convenient areas of the trajectory. Moreover, both time and mass can be optimized at the same time under user request thanks to the possibility to combine different criteria in the objective cost function.
The project has been extended with CCN01 with the collaboration of an alpha customer for the improvement of focussuite for EOR missions. After this project, the product will be ready to support the shadowing of a real EOR mission.
Benefits
This project includes the integration of OPEPOR module in the existing focusleop product as an additional function thanks to the flexibility provided by this GMV’s flight dynamics solution. Additionally, a smart modular design makes OPEPOR suitable for both mission analysis and operations. OPEPOR:
-
Uses common interfaces for main satellite parametrization (mass, engine properties, propagation perturbations, physical constants, verbose control, etc.)
-
Shares interfaces with other LEOP strategy design and operations modules to ease the configuration (initial orbit from launcher, reference orbit file, target in GEO, etc.).
-
Computes electric propulsion orbit raising in different scenarios.
-
Uses the outputs in other functions of the system for further analysis purposes such as launch windows opportunities, geometrical events verifications (eclipses, sensor blinding, interferences, antenna coverage, etc.) or ground station coverage.
Computes the attitude constraints for a given trajectory providing a realistic attitude dynamic.
Features
-
focussuite framework is a consistent and coherent set of integrated components designed to develop and customize flight dynamics systems making special emphasis in easing the integration of new applications, while providing powerful and advance data manipulation and visualization means, and automation capabilities.
-
These components can either be deployed as stand-alone components or integrated so that they can interoperate and collaborate among them.
-
The system also allows easy extension to external applications like computational modules written in any programming or scripting language.
-
The target product consists of the focusleop infrastructure including the new module called OPEPOR – supporting Electric Orbit Raising.
-
OPEPOR can be used integrated inside the focusleop application with a user-friendly interface (client/server infrastructure, easy data modification through panels, undo/redo options, plots visualization, possibility to import/export data sets, etc.).
-
OPEPOR module is in charge of computing the optimized strategies and generate as main outputs the orbit file (satellite position and velocity), the list of manoeuvres (defined by start and end epochs and thrust profile) and the attitude law.
This easy interaction and sharing of common databases between OPEPOR and the rest of the modules, allows the user to use OPEPOR fully integrated in the application for both mission analysis and also operations procedures.
Challenges
The biggest challenge of OPEPOR is the development of an Electric Propelled Optimizer, capable of being both fast and accurate, computing the orbit raising for long time of flights, taking into account different operational constraints. OPEPOR gives the user the opportunity to:
-
Solve the minimum transfer time problem or the minimum propellant problem
-
Consider operational constraints such as maximum attitude rotation rate, eclipses, GEO belt crossings, Van Allen radiation dose or thrusters’ degradation over time
-
Compute re-optimization of a previously planned strategy with updated data from orbit determination at an intermediate point of the transfer
-
Obtain good results with the minimum user intervention and within small responses time making it useful for operation purposes
GMV in collaboration with ESA has contacted an alpha customer which is involved in the project by according support not only for the requirements definition, but also for software validation. By this mean, the project risks are lowered, furthermore ensuring todays’ actual market needs.
OPEPOR has been extended by CCN01. In these new developments, the main challenge will be adding more flexibility to the configuration by splitting the trajectory into smaller segments depending on the users’ needs. One example could have three segments: 1st one where the optimization will prioritize rising the perigee, 2nd segment for nominal EOR optimisation, and finally, the 3rd segment for the optimisation of GEO station acquisition. The stages may include independent configurations, target orbits and perturbation forces.
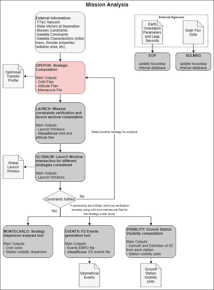
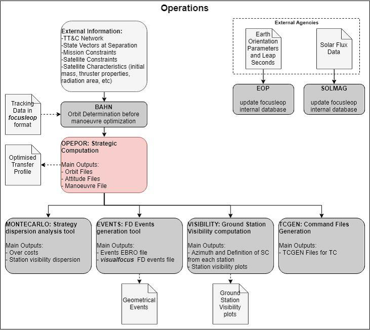
System Architecture
OPEPOR is designed as a new component inside the modular structure of the GMV’s flight dynamics solution for LEOP, called focusleop. Thanks to this modularity, the only addition of OPEPOR element is enough to extend the target product capabilities to fully support LEOP for both chemical and electrical propulsion satellites.
The computation of the trajectory by OPEPOR is the initial step for the electrical orbit raising mission analysis and operations. Once this module provides the prediction of the orbit, attitude and mass evolution, other already existing modules will continue with the rest of the computations as shown in the graphics below:


Plan
OPEPOR is a project initially scheduled for 18 months and consists of the following milestones:
-
Kick Off Meeting (KOM) – milestone marking the start of the project.
-
Software Requirements Review (SRR) – milestone marking the acceptance of the target software requirements
-
Preliminary Design Review (PDR) – milestone marking a preliminary architectural design of the software
-
Critical Design Review (CDR) – milestone marking the design process completion as well as the end of the development phase
-
Test Readiness Review (TRR) – milestone marking the project readiness to proceed with the test campaign
-
Acceptance Review (AR) – milestone marking the acceptance of the project, after all verification and validation tests have been successfully completed.
By OPEPOR CCN01, the project has been extended for another 12 months and consists of the following milestones:
-
Kick Off Meeting (KOM2) – milestone marking the start of the project.
-
Software Requirements Review (SRR2) – milestone marking the acceptance of the target software requirements
-
Preliminary Design Review (PDR2) – milestone marking a preliminary architectural design of the software
-
Critical Design Review (CDR2) – milestone marking the design process completion as well as the end of the development phase
-
Test Readiness Review (TRR2) – milestone marking the project readiness to proceed with the test campaign
-
Acceptance Review (AR2) – milestone marking the end of the project, after all verification and validation tests have been successfully completed.
Current Status
The project has been successfully completed.
Modifications incorporated as part of CCN01 provide additional flexibility for configuring OPEPOR – from setting different intermediate target orbits throughout the transfer to configuring specific thruster configurations for each segment, proving both versatility and confidence in complex scenarios.
Moreover, the integration of OPEPOR into GMV’s new focussuite infrastructure, with a web-based GUI, provides additional functionalities as well as a new interface for flexible usage of the tool.
Related Links
Companies